
By gerogero
Updated: March 13, 2026
LoRAs (Low-Rank Adaptations) are smaller files (anywhere from 1MB ~ 200MB) that you combine with an existing Stable Diffusion checkpoint models to introduce new concepts to your models, so that your model can generate these concepts.
These new concepts generally fall under 1 of 2 categories: subjects or styles.
Subjects can be anything from fictional characters to real-life people, facial expressions, poses, props, objects & environments.
Styles include visual aesthetics, art styles, and artist styles.
Quick Facts:
Quick Use:
stable-diffusion-webui/models/Lora and then adding the phrase <lora:LORA-FILENAME:WEIGHT> to your prompt, where LORA-FILENAME is the filename of the LoRA without the file extension, and WEIGHT (which takes a value from 0-1) is the strength of the LoRAIn this guide, we’ll briefly cover what a LoRA is, how it compares to other fine-tuning techniques, showcase some popular LoRAs, show you how to run them, and finally, show you how to train one.
This is part 4 of the Stable Diffusion for Beginners series:
A LoRA is a type of training method for fine-tuning Stable Diffusion models.
What is fine-tuning?
Let’s say we want to train a image model to generate images of our own likeness.
Training a model from scratch will be extremely expensive and prohibitive to most people.
Instead of training a new model from scratch, we can re-use an existing one as the starting point. We can take a model like Stable Diffusion v1.5 and train it on a much smaller dataset (the images of us), creating a model that is simultaneously good at the broad task of generating realistic images and the narrow task of generating images of our likeness.
Dreambooth is another fine-tuning technique that lets you train your model on a concept like a character or style. Practically speaking, Dreambooth and LoRA are meant to achieve the same thing.
The difference is that Dreambooth updates the entire model, but LoRA outputs a small file external to the model.
This means Dreambooth training will produce a full checkpoint model (this is one of main ways people create custom models), but LoRA files must be used in combination with an existing checkpoint model.
In terms of quality, a well trained LoRA is comparable to a Dreambooth model. LoRA has the advantage of a much faster training process, lower GPU requirements, and smaller outputs.
Hypernetworks work almost the exact same as LoRA. They’re also smaller files that you use with checkpoint models to introduce new concepts to your generations.
The difference is a technical one: hypernetworks and LoRAs both change values as they pass through the attention layers of the model, however they do this differently.
You can think of them as “legacy LoRAs” because they have largely become obsolete.
If you have a hypernetwork that you use and enjoy however, there’s no reason to stop using it.
LoRA and Dreambooth are meant to teach a model a new concept.
Textual Inversion/Embeddings on the other hand, uses things that the model already knows to create a desired output. They’re more like prompt helpers than anything.
Let’s use faces as an example. When we’re using a textual inversion to generate a face, the model isn’t generating a “new” face.
Instead, our textual inversion is just a shortcut for the specific nose / chin / mouth / eyes combination already in the model that resembles what we want.
You can see the limitation: if it’s not in the model already, it can’t be produced by a textual inversion.
Textual Inversions remain very popular because they are used in Negative Prompts (a usage commonly referred to as a “negative embedding”). People train textual inversions on undesirable things like bad hands and mutations. When we place these in our negative prompts, we can improve almost every prompt.
LoRAs are extremely versatile. Here are some concepts that the Stable Diffusion community has trained LoRAs on:
The generations below use the same model, same prompt, and same seed. The only difference is the presence of the LoRA:






You can use LoRAs with any Stable Diffusion model, so long as the model and LoRA are both part of the same series:
Generally, realistic LoRAs work better with realistic models, and anime LoRAs work better with anime models. However this distinction is not so clear, as most popular models today are merges of realistic and anime/stylized models.
Sometimes, creators will usually have notes about recommended models in their LoRA descriptions.
There are 2 places to find LoRAs:
I won’t go into detail on NSFW LoRAs, but there are plenty on Civitai, you just have to make an account to see them.
LoRAs can be used to enhance image quality or produce interesting variations of an image.



Produce a certain aesthetic or art style.


Create a fictional character or a real-life person.


Prerequisite: You have a working and updated AUTOMATIC1111. Here are platform specific instructions:
You must also have a checkpoint model downloaded and placed in the folder stable-diffusion-webui/models/Stable-diffusion. I’ll use Anything V3 in this example.
.pt or .safetensor) and place it in the folder stable-diffusion-webui/models/Lora. As an example, I’ll use Detail Tweaker, but you can use any LoRA you want.webui-user.bat).Generate button, click on the Show Extra Networks icon. It’s a small pink icon:
Click on the LoRA tab. It will show all the LoRAs in the folder stable-diffusion-webui/models/Lora (if you don’t see anything, click the grey Refresh button).
Click on the LoRA you want, and the LoRA keyphrase will be added to your prompt. You can use as many LoRAs in the same prompt as you want.

You can also just write the LoRA keyphrase manually. It follows the format: <lora:LORA-FILENAME:WEIGHT>
LORA-FILENAME is the filename of the LoRA model, without the file extension (eg. no .safetensor).
WEIGHT is how strong you want the LoRA to be. The range is 0-1; 0 is the same as deactivating the LoRA, 1 is maximum strength. With many LoRAs, a weight of 1 can be overpowering to the point of creating poor results, so experiment with lower values like 0.5 to 0.8.
(Detail Tweaker is a little special. It goes in 2 directions, and accepts anything between -1 and 1. -1 will remove details, and 1 will add details.)
Trigger words: Sometimes LoRAs will have trigger words. These are words that activate the concept.
(Our example Detail Tweaker, does not have any trigger words. On the other hand, with a LoRA like Anime Lineart, you would want to include “lineart” in your prompt. The creator will usually tell you these trigger words, if any, in the LoRA description.)
Write the prompt:
(extremely detailed CG unity 8k wallpaper),(masterpiece), (best quality), (ultra-detailed), (best illustration),(best shadow),(an extremely delicate and beautiful), dynamic angle, floating, finely detail,Depth of field,1girl,solo,girl with beautiful detailed despair face and long fluttering hair and beautiful detailed eyes,((blood)) <lora:add_detail:1>
And the negative prompt:
mutated hands and fingers:1.5,lowres, bad anatomy, bad hands, fused fingers,text error, liquid digit,missing fingers, extra digits,malformed feet, fewer digits, cropped,fused feet,worst quality, low quality, standard quality, jpeg artifacts , signature, watermark, username, blurry,bad mouth,cracked mouth
Set the seed: 3944989649
And then click Generate. Here’s what I get.

Make sure your settings are all the same if you are trying to follow along. I am using the Euler a sampler, 20 sampling steps, and a 7 CFG Scale.
How can you tell what the LoRA is actually doing?
Change <lora:add_detail:1> to <lora:add_detail:0> (deactivating the LoRA completely), and then regenerate.
Then change this phrase to <lora:add_detail:-1> and regenerate (remember the negative direction removes detail).
Then we can compare the generations:



Adding detail gives a boost in detail, lighting and textures. On the other hand, removing details creates a flat style illustration which is appealing in its own way.
Training LoRAs has been compared to baking a cake, and that’s the best analogy I’ve seen so far.
You try to get the best ingredients (training images), use the right temperature (settings), but after you pop it in the oven (start training) you can only pray that everything goes right.

You’ll have no idea if your will be successful or not until it’s actually finished (althought you can check on progress throughout).
That’s why it’s important to dive in and BAKE, instead of trying to create the “perfect LoRA”. You should spend more time baking and less time reading!
A failed LoRA will teach you much more than any guide you read. Use the default numbers below and troubleshoot from there. It’s impossible to entirely predict what the AI is going to do, what elements it’s going to struggle with, how it will accept the given images and so on.
The good part: every LoRA you train will give you better intuition and new insights into how to train the next one better.
I don’t claim this is the “right” way train. These are some best practices that I’ve picked up from training around 40 LoRAs.
I’ve written a separate guide for training SDXL LoRAs with Runpod.
Before you get started you’ll need:
Here’s what we’ll be doing:
Decide what you want the subject for your LoRA to be before you start.
One of our subscribers sent me a dataset of Lisa, the K-pop artist:

I’l use this as an example to train a LoRA step-by-step. Here are the images the LoRA is capable of producing when it’s finished:



The dataset has 34 images. The more images the better, but quality matters. Don’t add images for the sake of adding images if they are low quality.
Only use JPGs and PNGs. Convert any WEBP images to JPG/PNG before starting.
If creating a character, make sure your images have:
Here are some helpful websites to get images from:
Create this folder structure:
img: This is the folder that will hold the image folder
img folder create a subfolder following the convention REPEATS_TRIGGER CLASSREPEATS is the number of passes the training algorithm will make over every image, per epoch.TRIGGER is something that will be mentioned in your prompt for the LoRA to be applied correctly. Choose something unique that the model will not interpret as something else —> lisabp, I won’t use “lisa” because the model might interpret that as something else.CLASS, use the broad class of thing your subject falls in. —> woman6_lisabp womanmodel: This folder is where your final models will be placedlog (optional): Where your logs will goreg (optional): This is where regularization images are placed. This is optional, but highly recommended.
1_CLASS where:CLASS: should be the same as the one used in the naming of your image folder above —> woman1_womanI like to put everything in the same folder to stay organized. I’ll end up with a folder structure that looks like this:

Regularization images are optional. You can completely exclude regularization images and train almost everything just fine.
There are various ways to get regularization images.
Here are some premade sets you can download:
https://huggingface.co/datasets/ProGamerGov/StableDiffusion-v1-5-Regularization-Images/tree/main
I will be using the “woman” dataset woman_v1-5_mse_vae_ddim50_cfg7_n4420.zip.
Download the set that you think is best for your subject. Extract the zip folder.
Copy over at least X number of images to the subfolder in the reg folder you created in the previous step (mine is called 1_woman), where X = REPEATS * NUMBER_OF_TRAINING_IMAGES.
In our case this is 6*34 = 204 images.
Koyha SS is the best-in-class user interface for training models right now.
Open an Command Prompt window (In the searchbar, search for “command prompt”, click Command Prompt).
In the command prompt, navigate to where you with to install Kohya.
Use this command to move into folder (press Enter to run it):
cd FOLDER_NAME
Use this command to go back up a folder:
cd ..
Use this command to list all folders within the folder you are in. This can help you orient yourself:
dir
As an example, I will install Koyha in my Documents folder. I would type this command:
cd documents

Copy and paste each line, one by one, and press Enter.
git clone https://github.com/bmaltais/kohya_ss.git cd kohya_ss .\setup.bat
Enter 1, and then 1 for the options:

Note: it may take a while to fully install the packages.
When the installation is complete, enter 4, which is the option to Start Kohya_ss GUI in browser.
In a few seconds it should give you the success message:
Running on local URL: http://127.0.0.1:7860
Go to this URL in your web browser http://127.0.0.1:7860 to open the interface:

Every image in your training data needs a corresponding caption, or a .txt files that describes the content of the image.
Luckily, Koyha has a built in tool for automatically recognizing and captioning images.
It will help us caption with natural language sentences like: “girl with yellow dress sitting down“, as well as comma divided tags like “1girl, yellow dress, sitting“. The caption style depends on whether your subject is realistic or anime/stylized.
Click on the Utilities tab -> Captioning tab -> BLIP Captioning tab.
In Image folder to caption, select the folder with your training images.

For the settings:
Prefix to add to BLIP caption: Add your chosen triggerword, followed by a comma and space. In our case ‘lisabp, ‘Batch size: Stay at 1-2, unless you have a GPU with higher VRAM.Use beam search: CheckedNumber of beams: Increasing this setting produces more coherent ‘sentence-like’ captions. Set this between 10-15.Min length: Set this to 25-30, otherwise the captions will be too short.Hit “Caption Images“. The first time you do this, it will take a while to download the BLIP captioner. Check your Command Prompt for status updates.
After the captioning is done, the tool will automatically place the caption files in the same folder as your training images.
Anime subjects require a different captioning style.
Click on the Utilities tab -> Captioning tab -> WD14 Captioning tab.
In Image folder to caption, select the folder with your training images.
If you’re training a style LoRA you can leave the default settings. If training a character LoRA change the Character Threshold setting to 0.7

Hit “Caption Images“. The first time you do this, it will take a while to download the Blip captioner. Check your Command Prompt for status updates.
After the captioning is done, the tool will automatically place the caption files in the same folder as your training images.

You’re finally ready to train!
Make sure you switch to the LoRA tab, and are not on the Dreambooth tab. This has caused a lot of confusion because the contents of the tabs look the same.

Select the foundational (base) model you will train your LoRA on.
Model Quick Pick will let you use the base models from StabilityAI and its partners:

If you select custom, you can choose a model you have downloaded.

Other options:
v2 checkbox: Check the v2 checkbox if you’re using Stable Diffusion v2.0 or v2.1 as a base, or a model finetuned from these.SDXL Model checkbox: Check the SDXL Model checkbox if you’re using SDXL v1.0 as a base, or a model finetuned from SDXL. This requires minumum 12 GB VRAM. If you don’t have enough VRAM try the Google Colab.The base models work fine; sometimes custom models will work better. Here are some models that I recommend for training:
Download the configuration file (Go to link, then Right Click page -> Save as), then change the extension so the filename is pastebin.com_raw_ZgbbrE7f.json
Click the “Configuration File” dropdown and then Open.

Select the file you just downloaded and then press Load.
Go to the “Folders” tab and set your folders:
Image folder: location of img folder you made in previous step (NOT the numbered subfolder inside it)Output folder: folder to put your LoRAs in when completeRegularization folder (optional): location of reg folder that contains a subfolder with your regularization imagesLogging folder (optional): folder to output your logs toModel output name: Name of your outputted LoRA. I usually like to name the LoRA the trigger word followed by a version number like “_v1“, in case I train a few (most of the time, it takes multiple tries to get it right).
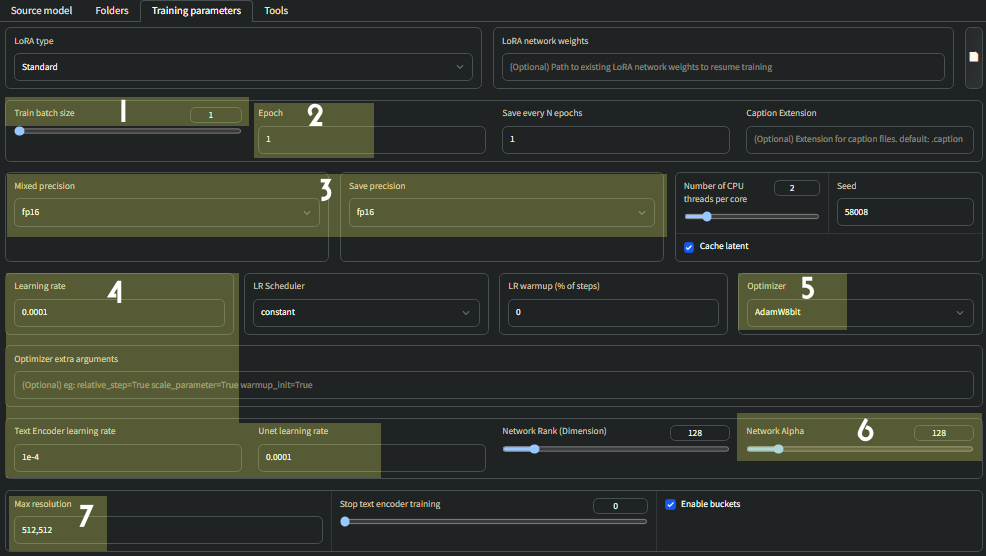
I find that character LoRAs come out best when trained on between 1500-3000 steps.
There are a number of ways to achieve this, but first let’s understand how steps are calculated:
total steps = (number of images * repeats * epochs * regularization multiplier) / batch size
6_lisabp woman, and 6 was the number of repeats.Parameters subtab. It shows how many complete passes the learning algorithm makes through the entire training dataset.Parameters subtab. It refers to how many images are being trained at once.You can use your number of images as a starting point to calculate these other numbers. Here’s an example:
I have 34 images of my subject, and my folder is named 6_lisabp, meaning 6 repeats. With one epoch you get 34 images × 6 repeats = 204 steps.
If I set epochs to 10, I will run the training for a total of 34 images × 6 repeats × 10 epochs = 2040 steps, which falls within my recommended step range of 1500-3000.
Now why wouldn’t I just set my repeats to 60 and set my epochs to 1? Wouldn’t that yield the exact same result? (34 images × 60 repeats × 1 epoch = 2040 steps)
Yes, it would. There is no difference in the resulting LoRAs if we train for 1 repeat & 100 epochs compared to 100 repeats & 1 epochs, everything else being equal.
The reason we use epochs is they let us testing our LoRA throughout the training process. There’s a setting that allows you to output a LoRA every epoch. If you only had one epoch, you would only get the final model. If I have 10 epochs, I’ll get 10 versions of the model, outputted every 204 steps.
This lets you test every LoRA to see at what point the model is trained best, and and what point the model becomes overfitted.
So: the lower repeats we have, the epochs we can have, the more models we can output throughout the training process, helping us pick the true best number of steps for training our model!
This is why I recommed tweaking your repeats so that a single epoch (number of images × number repeats) is 200-400 steps. This will let you get many models to choose from.
Hit Train model and the training will commence. In the Command Prompt window, you will see a progress bar:

Training will take anywhere depending on 15 minutes to 2 hours, depending on your GPU and the size of your dataset.
After your LoRA is finished, you can use them as described earlier in this guide with AUTOMATIC1111 WebUI.
Make sure to include the LoRA keyphrase your trigger word in your prompt. As an example:
(Most likely you don’t want to set the weight at the maxium of 1)
lisabp with long black hair golden hour light <lora:lisabp:0.85>

You can try your LoRA with different checkpoint models (including the model you used to train it). A lot of this is random: some LoRAs just work much better with some models than others.
There are no ‘perfect’ training settings: the settings will always depend on the subject and your images.
Let’s dive into the ones we might want to change:

How many images are trained simultaneously.
Higher values speedup training at the cost of VRAM usage.
If you have:
(NOTE: You will need to change learning rate proportional to batch size, see 4)
The number of epochs is how many complete passes the learning algorithm makes through the entire training dataset.
Every epoch, the algorithm goes through all the training data, updating the LoRA based on the accumulated information.
Repeats refers to how many times each individual image is trained within an epoch.
The number of repeats are set by this folder name inside the img folder: 11_lisabp woman. This means we’ll have 11 repeats per image.
If I have 34 images and 11 repeats, One epoch will be 34 * 11 = 374 steps.
If I specify 8 epochs, I will be training on a total of 8 * 374 = 2958 steps.
More epochs usually yields better results.
I recommend not exceeding 3500 total steps for a LoRA.
This is a great way to output models midway throughout the training.
Sometimes models trained on too many steps are overcooked.
The model you want might not be the final model, but one of the earlier ones.
If I have 986 steps an epoch, 3 epochs, and set my Save every n epoch to 1, I will get 3 models trained on 986, 1972 and 2958 steps.
Mixed Precision: bf16 trains faster than fp16, but only works on 30XX and 40XX GPUs.
Always keep Save Precision as fp16 though.
You should adjust all three of these parameters according to your batch size. They will be your Batch size divided by 1000.
Example: Batch size of 3
On 10XX GPUs, you won’t be able to use AdamW8bit
Instead, change this to AdamW
Generally, it is best to keep Network Rank (Dimension) and Network Alpha the same.
For style LoRAs, 256 is a good number to use for both Network Rank & Network Alpha.
Character LoRAs will need no more than 128 for both Network Rank & Network Alpha.
If you have a high amount of VRAM, you can train at a higher resolution such as 768×768. Otherwise, leave this at 512×152
You can choose to generate samples every X number of steps under Sample images config

The more frequently you make samples, the slower the LoRA will train. However, this is a good way to see if the LoRA is going the way you want it.
Generally, one sample every 200-400 steps is adequate to gauge the training progress.
Simply put in a relevant sample prompt followed by:
--n low quality, worst quality, bad anatomy, --w 512 --h 512 --d 1 --l 7.5 --s 20
Samples will be generated inside a folder within your output directory you specified earlier.
(Note: many samples, especially early ones, may turn out distorted, this is normal)
Civitai. “Making a LoRA is like baking a cake, https://civitai.com/articles/138/making-a-lora-is-like-baking-a-cake.”
Zoomy Izumi. “My Lora Experiment Part 4, https://www.zoomyizumi.com/my-lora-experiment-part-4/.”
It’s recommended to have anywhere from 30-150 well-tagged images, although you can make a perfectly serviceable LoRA with as few as 10 images.
No, images of any aspect ratio and size can be trained, the script automatically resizes them and trains in a way that preserves their aspect ratio. Some use bulk image cropping tools to make their training data uniform squares, but it’s largely redundant and can cut out important parts of the image.
For a character, it should be a healthy variation of angles, poses, and attire
It should be a mix of static and dynamic images, with simpler backgrounds and single subject. You should not have complex objects; you should avoid the subject holding objects.
Captioning is king: 50 well tagged images will make a better LoRA than 150 poorly tagged images.
Using these settings, it can be anywhere from 15 minutes to around 2 hours at most depending on your GPU.

Complicated desired outputs = Complex prompts with mix of natural language and tags [postcard=89ntmto] Complex prompt...

This guide was created to bring inspiration to this visual vocabulary. There is a short description for each pose so ...

GPT-4o, released on March 25, 2025 went viral soon after release, bolstered by the Studio Ghibli animation style tren...

This guide is intended to get you generating quality NSFW images as quickly as possible with Automatic1111 Stable Dif...

